AviaTekhPom: status and prospects
- Autores: Yurin A.Y.1, Kotlov Y.V.2
-
Afiliações:
- Irkutsk National Research Technical University
- Moscow State Technical University of Civil Aviation (Irkutsk Branch)
- Edição: Nº 1 (2024)
- Páginas: 146-156
- Seção: Intelligent Aviation Systems
- URL: https://ogarev-online.ru/2312-1327/article/view/254502
- DOI: https://doi.org/10.51955/2312-1327_2024_1_146
- ID: 254502
Citar
Texto integral
Resumo
This paper discusses the results of a project to create an intelligent decision support system for troubleshooting aircraft failures and malfunctions by the Aviation Technical Assistant (AviaTekhPom). The main implemented algorithms, functions, architecture and prototype of the system are described, as well as the further direction of the project development. The Sukhoi Superjet power supply system was chosen as the target object for testing solutions. The current version of the system provides processing of information presented in cards of accounting of malfunctions of aviation equipment and troubleshooting manuals, based on approaches known as rule-based reasoning and case-based reasoning. For preparation and modification of knowledge bases, a tabular formalism of knowledge representation is used, which provides the possibility of using publicly available tabular editors and CSV format. The developed algorithms are implemented in the form of conceptual prototypes of a desktop application and a chatbot.
Texto integral
Введение
Задача повышения эффективности технической диагностики воздушных судов не теряет своей актуальности [Кирпичев и др., 2020; Макаров, 2008; Перфильев и др., 2018; Саввина, 2019], в том числе в контексте цифровизации, интеллектуализации и импортозамещения. При этом перспективным направлением является разработка интеллектуального программного обеспечения различного вида [Сухих и др., 2022; Chiu et al., 2004; Knowledge…, 2023; Pérez-Soler et al., 2020]: настольных приложений, облачных сервисов, виртуальных ассистентов с естественно-языковым разговорным интерфейсом и др.
С точки зрения реализуемых методов, существующие программные решения в области поддержки авиационной диагностики можно условно подразделить на две основные группы [End-user…, 2021]. Первая группа представляет собой решения в форме электронных технических руководств со специализированным запросным механизмом, наиболее известным примером которых являются системы технического обслуживания AirNav Maintenance [AirNav-Maintenance, б.г.] и MyBoeingFleet [MyBoeingFleet, б.г.]. При этом данный класс систем ограничен в части расширения (или самообучения), а также существует риск прекращения доступа к зарубежным системам в условиях санкционного давления. Вторая группа – интеллектуальные системы поддержки принятия решений, реализующие методы искусственного интеллекта [Варшавский и др., 2009; Джексон, 2001] и обеспечивающие использование баз знаний. В своем большинстве подобные средства существуют в форме исследовательских прототипов [Зрячев и др., 2022; Перфильев и др., 2018].
В данном контексте наиболее предпочтительным является создание отечественных систем, сочетающих принципы электронных руководств с классическими методами искусственного интеллекта (в частности, методом экспертных систем), а также методами математической теории принятия решений [Котлов, 2022]. В рамках данной задачи в Иркутском филиале МГТУ ГА осуществляется разработка интеллектуальной программной системы Авиационный Технический Помощник, далее АвиаТехПом [Towards an Intelligent…, 2023]. В качестве целевого объекта для отработки решений выбрана система электроснабжения Сухой Суперджет. Рассмотрим функции, алгоритмы, архитектуру и прототипы разрабатываемой системы.
Общие сведения и основные функции
АвиаТехПом представляет собой интеллектуальную систему поддержки принятия решений при поиске и устранении отказов и неисправностей воздушного судна. В качестве исходных данных для принятия решений используется: информация БСТО об отказах и неисправностях; информация о новых неисправностях, неучтенных в текущей версии документации, их статистические показатели, зафиксированные на основе опыта эксплуатации в карточках учета неисправностей авиационной техники (КУНАТ); а также информация об отказах и неисправностях из специализированной документации (в частности, руководств по поиску и устранению неисправностей или РПУН).
Основные функции АвиаТехПом [Towards an Intelligent…, 2023]: ввод, редактирование и хранение информации о системах воздушного судна, технической эксплуатации, отказах, неисправностях и работах по поиску и устранению неисправностей (отказов); поиск информации об отказах и неисправностях на основе информации БСТО с целью формирования списка возможных отказавших систем-претендентов; ввод, редактирование и хранение информации о новых отказах и неисправностях, неучтенных текущей версией документации; формирование плана работ по поиску, подтверждению и устранению отказов и неисправностей; сопровождение процесса технического обслуживания на основе предметно-ориентированного интерфейса.
Основные алгоритмы поддержки принятия решений и архитектура
В качестве основных методов искусственного интеллекта для реализации основных алгоритмов поддержки принятия решений были выбраны рассуждения на основе логических правил (rule-based reasoning) [Джексон, 2001] и прецедентов (case-based reasoning) [Варшавский и др., 2009]. Первый метод позволяет использовать информацию об отказах и неисправностях из специализированной документации (РПУН), представляя знания в виде логических правил типа «ЕСЛИ (условие) ТО (действие)». Второй метод – информацию о новых неисправностях, неучтенных в текущей версии документации, но которые фиксируются в форме КУНАТ в процессе эксплуатации; представляя знания в виде прецедентов (фреймов) с четко определенными частями: «ОПИСАНИЕ ПРОБЛЕМЫ» и «РЕШЕНИЕ».
Подробнее реализация методов в рамках проекта рассмотрена в [Towards an Intelligent…, 2023].
Архитектура АвиаТехПом, обеспечивающая реализацию основных функций и алгоритмов, представлена на рисунке 1.
Рисунок 1 – Принципиальная архитектура АвиаТехПом
Способы модификации и сопровождения баз знаний
Одной из задач, решаемых в проекте, является обеспечение возможности изменения используемых системой данных и знаний конечными пользователями, которые, в общем случае, не являются программистами.
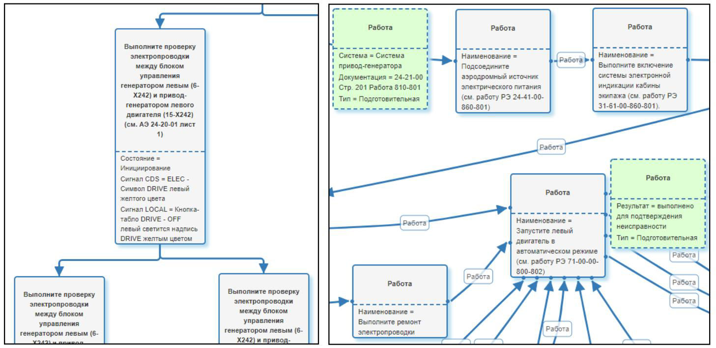
В данном контексте был рассмотрен подход, основанный на использовании визуального программирования и графических формализмов [End-user…, 2021], предлагающий вместо написания программных кодов использовать прямое манипулирование графическими элементами с последующей автоматической кодогенерацией и интерпретацией. В частности, была рассмотрена возможность использования формализмов диаграмм переходов состояний [End-user…, 2021] и деревьев событий [Knowledge Bases…, 2023] (Рисунок 2).
Рисунок 2 – Примеры диаграмм переходов состояний и деревьев событий
Тестирование данных способов показало падение эффективности визуального программирования при увеличении объема базы знаний, в частности, один из сегментов базы знаний по системе электроснабжения Сухой Суперджет содержал 836 правил, что сделало невозможным ее адекватную оценку (валидацию) и сопровождение экспертом-разработчиком с использованием графических формализмов.
В результате был сделан вывод о предпочтительности табличной формы представления и редактирования знаний [A Technique…, 2022], что в дальнейшем позволило использовать общедоступные текстовые редакторы, такие как Microsoft Excel, для подготовки данных для АвиаТехПом. При этом для хранения подготовленных файлов использован формат CSV (Comma-Separated Values), который интерпретируется программой. На рисунке 3 приведен пример фрагмента таблицы решений и соответствующий ей фрагмент файла в формате CSV. На рисунке 4 приведена структура логических правил, описываемая в заголовке таблицы, и пример конкретного правила, соответствующего приведенной структуре.
Рисунок 3 – Пример фрагмента таблицы решений в Microsoft Excel и ее представления в форме файла формата CSV
Рисунок 4 – Примеры структуры логического правила и конкретного правила из базы знаний АвиаТехПом
На рисунке 5 приведена структура прецедента и пример конкретного прецедента, соответствующего приведенной структуре.
Рисунок 5 – Примеры структуры прецедента и конкретного прецедента из базы знаний АвиаТехПом
Программная реализация
Разработанные алгоритмы были реализованы в форме принципиальных прототипов. Первый прототип представляет собой настольное приложение (Рисунок 6) [iDSS.Desktop, 2023] для ноутбуков и планшетов с упрощенным интерфейсом; использует локальное размещение баз знаний, обеспечивающее возможность работы без подключения к Интернет; поддерживает возможность самостоятельного расширения базы знаний непрограммирующим пользователем благодаря использованию табличного представления данных и знаний. При этом был реализован принцип программы-оболочки, что позволяет перенастраивать систему на другой тип воздушного судна или систему. Разработка прототипа осуществлялась на основе платформы iDSS.Desktop [iDSS.Desktop, 2023], которая в свою очередь создана в среде Embarcadero Delphi XE.
Рисунок 6 – Пример интерфейса прототипа настольного приложения
Второй прототип представляет собой чат-бот [An Intelligent Assistant…, 2023] (Рисунок 7), данные и знания которого хранятся на сервере в форме файлов CSV (могут использоваться копии файлов настольного приложения); для его работы необходим доступ к Интернет; расширение и модификация файлов CSV осуществляется централизованно на сервере; в дальнейшем возможна реализация общения с пользователем на естественном языке. Прототип разработан на основе платформы JustAI [JustAI, б.г.].
Рисунок 7 – Пример интерфейса прототипа чат-бота
Перспективы
В дальнейшем планируется продолжить работы над прототипами, в том числе рассмотреть следующие вопросы: повышение удобства использования систем в части совершенствования проблемно-ориентированного интерфейса пользователя; расширение базы знаний за счет других систем воздушного судна; использование методов математической теории принятия решений [Котлов, 2022] с целью обеспечения выбора оптимальной системы-кандидата с учетом различных критериев; доработка подсистемы общения с пользователем на естественном языке (текст и голос).
Помимо решения указанных задач планируется рассмотреть возможность создания интегрированного решения в форме веб-сервиса, который бы обеспечил: централизованное хранение данных и знаний на сервере в базе данных с возможностью выгрузки в файлы формата CSV; естественно-языковую поддержку общения; синхронизацию с локальными приложениями «по требованию» или в автоматическом режиме.
Заключение
Повышение эффективности решения задачи устранения отказов и неисправностей воздушного судна остается перспективной областью для автоматизации и интеллектуализации, в том числе, в контексте импортозамещения. В связи с этим актуальна разработка систем, основанных на методах искусственного интеллекта, обеспечивающих поддержку не только при поиске и устранении отказов и неисправностей, но и самообучающихся в процессе своего функционирования.
В данной статье описаны основные реализованные алгоритмы, функции, архитектура и прототипы АвиаТехПом в форме настольного приложения и чат-бота для отработки принципиальных решений, а также дальнейшее направление развития системы.
Sobre autores
Aleksandr Yurin
Irkutsk National Research Technical University
Autor responsável pela correspondência
Email: yukotlov@rambler.ru
ORCID ID: 0000-0001-9089-5730
Doctor of Technical Sciences
Rússia, 664074, Irkutsk, st. Lermontov, 83Yuri Kotlov
Moscow State Technical University of Civil Aviation (Irkutsk Branch)
Email: yukotlov@rambler.ru
ORCID ID: 0000-0002-7911-4857
Candidate of Technical Sciences, Associate Professor
Rússia, 664003, Irkutsk, Kommunarov, 3Bibliografia
- AirNav-Maintenance // [Electronic source]. URL: https://www.airnav.com (accessed 01 November 2023).
- Chiu C., Chiu N. H., Hsu CI. (2004). Intelligent aircraft maintenance support system using genetic algorithms and case-based reasoning. International Journal of Advanced Manufacturing Technology. 24: 440-446. doi: 10.1007/s00170-003-1707-x.
- Dorodnykh N. O., Kotlov Y. V., Nikolaychuk O. A., Popov V. M., Yurin A. Yu. (2021). End-user development of knowledge bases for semi-automated formation of task cards. CEUR Workshop Proceedings. 2913. 60-73. doi: 10.47350/ICCS-DE.2021.05.
- Dorodnykh N. O., Stolbov A. B., Nikolaychuk O. A., Yurin A. Yu. (2023). An Intelligent Assistant for Decision Support in the Case of Aircraft Troubleshooting. Proceedings of IX International Conference on Information Technology and Nanotechnology (ITNT). 1–5. doi: 10.1109/ITNT57377.2023.10139242.
- IDSS.Desktop. Robo AviaTech (PSS RRJ-95). (2023) // [Electronic source]. URL: http://www.knowledge-core.ru/index.php?p=idss (accessed 01 November 2023).
- Jackson P. (2001). Introduction to expert systems. Moscow: Williams, 2001. 623 p. (in Russian)
- Just AI // [Electronic source]. https://just-ai.com/ (accessed 01 November 2023).
- Kirpichev I. G., Petrov D. V., Chinyuchin Yu. M. (2020). Multifunctional integrated platform for maintenance of technical operation of aircraft. Scientific Bulletin of MSTU GA. 23(6): 28-37. (in Russian)
- Kotlov Y., Popov V., Mishin S., Yurin A. (2023). Towards an Intelligent Decision Support System for Aircraft Troubleshooting. Proceedings of 10th International Conference on Recent Advances in Civil Aviation. Lecture Notes in Mechanical Engineering. 77-91. doi: 10.1007/978-981-19-3788-0_7.
- Kotlov Yu. V. (2022). Models and algorithms of multi-criteria diagnostics of aviation systems. In the collection: Current problems and prospects for the development of civil aviation. Proceedings of the XI International Scientific and Practical Conference. 165-173. (in Russian)
- Lin R., Wang H., Wang J., Wang N. (2023). Knowledge representation and reuse model of civil aircraft structural maintenance cases. Expert Systems with Applications. 216: 119460. doi: 10.1016/j.eswa.2022.119460.
- Makarov N. N. (2008). Synthesis of the algorithm for the functioning of the information control system for monitoring and diagnostics of the state of general aircraft equipment. Russian Aeronautics. 1: 46-50. (in Russian)
- MyBoeing Fleet. Available at: https://www.myboeingfleet.com (accessed 01November 2023).
- Pérez-Soler S., Guerra E., de Lara J. (2020). Model-Driven Chatbot Development. Lecture Notes in Computer Science. 12400: 207-222.
- Perfiliev O. V., Ryzhakov S. G., Dolzhikov V. A. (2018). Intelligent fault finding system on an airplane. Izvestiya Samara Scientific Center of the Russian Academy of Sciences. 4(3): 326-331. (in Russian)
- Savvina A. M. (2019). Proposal for the modernization of the onboard maintenance system of the SSJ 100 aircraft. Crede Experto: transport, society, education, language. 3(22): 27-35. (in Russian)
- Sukhoi N. N., Rukavishnikov V. L. (2022). Expert systems – means of information support for aircraft crew decision making. Russian Aeronautics. 2: 19-25. (in Russian)
- Varshavsky P. R., Eremeev A. P. (2009). Modeling of reasoning based on precedents in intelligent decision support systems. Artificial intelligence and decision making. 2: 45–57. (in Russian)
- Yurin A. Yu., Nikolaychuk O. A., Dorodnykh N. O., Kotlov Yu. V. (2022). A Technique for Rapid Development of Declarative Knowledge Bases for Aircraft Diagnostics Based on Decision Tables. Lecture Notes in Networks and Systems. 502: 140-149. doi: 10.1007/978-3-031-09076-9_13.
- Yurin A. Yu., Nikolaychuk O. A., Dorodnykh N. O., Stolbov A. B., Kotlov Y. V., Popov V. M. (2023). Knowledge Bases Engineering Based on Event Trees Transformations: A Case Study for Aircraft Diagnostics. Lecture Notes in Networks and Systems. 566: 3-12. doi: 10.1007/978-3-031-43789-2_30.
- Zryachev S. A., Larin S. N. (2022). Development of a knowledge base for after-sales service of aviation equipment. Izvestiya Samara Scientific Center of the Russian Academy of Sciences. 5: 48-53. (in Russian)
Arquivos suplementares








