Ontologies in designing industrial digital platforms
- Authors: Fomin I.N.1
-
Affiliations:
- Federal State Budgetary Research Institution Saratov Federal Scientific Centre of the Russian Academy of Sciences
- Issue: Vol 15, No 4 (2025)
- Pages: 535-551
- Section: APPLIED ONTOLOGIES OF DESIGNING
- URL: https://ogarev-online.ru/2223-9537/article/view/352649
- DOI: https://doi.org/10.18287/2223-9537-2025-15-4-535-551
- ID: 352649
Cite item
Full Text
Abstract
The article explores the use of an ontological approach in designing industrial digital platforms within the framework of the Industry 4.0 paradigm. An approach to creating knowledge bases of technical system components using ontological models and fuzzy logic is proposed. The Industry 4.0 reference model is represented through ontologies, incorporating standards from smart manufacturing and ontology engineering applied to business model development. The study classifies the properties and interrelations of technical system elements that possess digital representations within industrial digital platforms. A multi-level ontology framework is introduced, comprising a meta-ontology, applied ontologies, and enterprise ontologies, which together enable data standardization and integration within digital platform ecosystems. The functions of an intelligent assistant for automated input of elements into ontological models in the context of Industry 4.0 are defined. A data structuring tool for corporate information systems in mechanical engineering and energy, based on the 1C: Enterprise platform, has been developed. The results demonstrate that applying an ontological approach to the management of industrial digital platforms and the creation of digital models of products and their manufacturing processes ensures a unified interpretation of data across all entities within production ecosystems, promotes interoperability and automation of knowledge processing throughout the product life cycle, facilitates the integration of new elements, and supports compliance with Industry 4.0 standards.
Full Text
Введение
Под производственной системой (ПС) в данной работе понимается совокупность ресурсов, процессов и организационно-технических средств, предназначенных для выпуска продукции или оказания производственных услуг. ПС включают разнообразные «активы»: технические системы (ТС); технологические процессы; информационные системы (ИС), базы данных (БД) и базы знаний (БЗ); организационную структуру управления производством.
ТС включают совокупность технических средств, организованных для выполнения определённой функции. ТС – это элемент ПС (машины, механизмы, оборудование, контроллеры, сенсоры и др.), а также ТС может являться производимая продукция. ИС на предприятиях включают все уровни управления (стратегический, тактический, оперативный): системы планирования ресурсов предприятия (Enterprise Resource Planning, ERP), системы управления жизненным циклом (ЖЦ) продукта (Product Lifecycle Management, PLM), корпоративные БД, аналитические системы, которые применяются для проектирования ПС [1]. Организация информационных потоков между этими системами и индустриальными цифровыми платформами (ИЦП) также может быть стандартизирована в соответствии с ГОСТ Р ИСО 18828-3-2020, который определяет способы информационных взаимодействий между системами моделирования, симуляции, PLM и ERP в процессах производственного планирования [1].
Для ПС, ориентированных на концепцию «Индустрия 4.0», требуется создание индустриальных экосистем, объединяющих предприятия, обменивающиеся данными через ИЦП. Объединение информации об элементах ТС, производственных процессах и продукции обеспечивается за счёт стандартизации данных и их семантической связанности. Онтологический подход является ключевым инструментом для структурирования и классификации данных [2]. Он соответствует стандартам системной инженерии [3-5], которые описывают модель эталонной архитектуры Индустрии 4.0. В частности, он соответствует требованиям ГОСТ Р ИСО/МЭК 21838-1-2021, который устанавливает общие принципы построения и интеграции верхнеуровневых онтологий, обеспечивая их совместимость и интероперабельность в рамках ИЦП [6].
В данной статье рассматривается онтологический подход при проектировании ИЦП, включая создание БЗ, разработку многоуровневых онтологических моделей (ОМ), автоматизацию ввода данных с помощью интеллектуальных ассистентов (ИА), интеграцию ОМ с ИС предприятий для планирования производственных ресурсов (ERP-системы).
1 Постановка задачи
В стандартах [3-5] определено, что в рамках концепции «Индустрия 4.0» каждый элемент интеллектуальной ПС должен содержать информацию о свойствах, которые характеризуют связанность элемента с другими объектами ТС, информация о которых содержатся в БД и в БЗ в ИЦП. Производственные элементы различных видов могут взаимодействовать с другими элементами ПС или ТС (активов), создаваемых смежными предприятиями. Для стандартизации представления сведений об элементах ТС в ИЦП применяются стандарты системной инженерии (примеры см. в таблице).
Таблица – Стандарты системной инженерии в проектировании индустриальных цифровых платформ (пример)
Стандарт | Назначение | Особенности |
IEC 81346; ГОСТ Р МЭК 81346-1 | Обозначение и структурирование объектов | Вводит правила для иерархии и структурирования в инженерных системах |
IEC 61512-1; ГОСТ Р МЭК 61512-1 | Определяет модель управления пакетными процессами в процессных производствах, включая архитектуру управления, иерархию процессов и функции управления | Вводит многоуровневую модель управления пакетными процессами, включая рецепты, процедуры, этапы и операции; обеспечивает основу для стандартизации автоматизации и интеграции с ERP и другими системами |
IEC 62264; ГОСТ Р МЭК 62264-1-2010 | Интеграция производства и предприятия | Модель интеграции информационных систем для управления процессами и для управления ресурсами, поддерживает операции, ресурсы и события |
IEC 62890-1-07 | Управление жизненным циклом производственных систем и их элементов | Поддерживает жизненный цикл элементов систем, включая разработку и эксплуатацию |
IEC 63088; ГОСТ Р 59799-2021 | Определение концепций архитектуры промышленного Интернета вещей и «Индустрия 4.0» | Сопоставляет концепцию Индустрии 4.0 с архитектурами цифровых платформ технических систем |
ISO 23247; ГОСТ Р 57700.37-2021 | Цифровые двойники в производстве | Архитектура цифровых двойников для взаимодействия с физическими объектами |
ISO/IEC 21838-1; ГОСТ Р ИСО/МЭК 21838-1 | Создание единых основ построения и интеграции верхнеуровневых онтологий для информационных систем | Обобщённая модель реальности, независимость от конкретной предметной области, описание фундаментальных категорий: объект, процесс, свойство, событие, время и т.д. |
ГОСТР ИСО 18828-3-2020 (ISO 18828-3-2017) | Устанавливает процедуры моделирования информационных потоков при интеграции моделирования и симуляции в производственную среду | Определяет методологию моделирования информационных потоков между системами моделирования, симуляции и другими информационными системами (PLM, ERP) |
ГОСТ Р 58908.1 IEC 81346-1 | Определяет принципы структурирования компонентов технических и промышленных систем, включая создание иерархий элементов, функций и мест установки | Устанавливает правила классификации, идентификации объектов, обеспечивает основу для создания цифровых моделей, интеграции инженерных данных и построения онтологий оборудования и производственных систем. |
Разработаны десятки стандартов для различных отраслей экономики, применяемых технологий и назначений ИЦП. Они содержат подходы к организации информационного взаимодействия между предприятиями, входящими в индустриальную экосистему, между компонентами производственных процессов и выпускаемой продукции в составе ПС и ТС предприятий. Применяемые подходы основаны на принципах построения ИЦП, на правилах обработки, хранения и структурирования данных, используемых для создания моделей системных архитектур и процессов [7]. Среди этих подходов можно выделить референтную модель архитектуры Индустрии 4.0 RAMI 4.0 (Reference Architectural Model Industry 4.0) [3, 8].
В стандартах [3, 5] предлагается описывать все ТС через компоненты Индустрии 4.0 (Asset Administration Shell, AAS), которые содержат описание физических объектов (Asset) и их цифровых представлений (свойства, параметры, требования и функциональные связи) на основе коммуникационных характеристик и способов представления. Согласно [3, 5] эти представления выражаются через концепцию «структура-взаимодействие» или «представление-связь», которые определяют параметры элементов ПС и ТС в модели ИЦП. Каждый элемент цифровой модели (ЦМ) в зависимости от его связей с другими элементами ТС и ПС проецируются на: ось цифрового представления производственных активов; ось функциональной иерархии предприятия; ось этапов ЖЦ элемента ТС [3, 5].
Характеристики ЦМ изделия, создаваемого из набора компонентов, состоящих из элементов ТС, могут быть описаны лингвистически с использованием унифицированного тезауруса по правилам описания компонентов Индустрии 4.0. В этом случае тезаурус для конкретного элемента ТС формируется как совокупность терминов, описывающих его составные части, их свойства, параметры, требования и функциональные связи. Тезаурус создаётся специалистами разных предприятий в рамках единой ИЦП, поэтому термины и параметры элементов должны быть систематизированы в соответствии с правилами стандартов.
Для обеспечения классификации и приоритизации технических требований к параметрам и характеристикам элементов ТС используется многомерная модель с осями, задающими уровни: иерархии, ЖЦ, представлений. Требования могут быть формализованы через тезаурус, где каждому требованию соответствует множество: Ri = {r1, r2, ..., rl, …, rL}, где: Ri — множество параметров и характеристик, описывающих i-е требование; L — количество терминов, описывающих в тезаурусе данное требование; rl — элемент множества, который может интерпретироваться как параметр, входящий в требование (например, температура, давление), или как характеристика параметра (например, точность ±0,1°C, диапазон 0-200°C). Такая формализация подразумевает фиксирование различий на уровне описания не только множества требований, но и параметров и их характеристик, входящих в требование, которые составляют элементы множества Ri, формирующие его семантическую структуру.
При этом структура взаимосвязи элементов многомерной модели имеет следующий вид: элемент ТС → параметры и характеристики элемента → требования к параметрам и характеристикам.
В индустриальную экосистему входят различные смежные предприятия или консорциумы, поэтому одно и то же требование может формулироваться разными специалистами по-разному и содержать неполные или противоречивые элементы множества Ri. В этих условиях ЦМ ТС или её элементов можно представить как объединение определений и свойств: , где Мизд – многомерная модель элемента ТС, а n – количество бинарных соотношений «представление-связь», с помощью которых описываются связи элемента с другими абстрактными и реальными элементами ПС по правилам описания AAS [3-5].
Целью данного исследования является разработка подхода к интеграции информации об элементах ТС в ИЦП с использованием ОМ и методов обработки естественного языка. Для достижения цели требуется решить следующие задачи:
- представить эталонную модель RAMI0 в виде ОМ, определить её основные концепты, предикаты и их отношения, в соответствии со стандартами [3-5];
- разработать структуру многоуровневой системы онтологий, обеспечивающей смежное использование ИЦП;
- разработать метод преобразования лингвистических описаний элементов ТС в формализованное объектно-предикатное описание и процедуру определения координат элементов в многомерной модели RAMI0 на основе связей и предикатов;
- определить функционал инструментов ввода информации об элементах ТС в структуру данных ИЦП с автоматическим определением координат многомерной модели RAMI0.
Решение этих задач позволит обеспечить автоматизацию наполнения БД и БЗ ИЦП, повысить согласованность и точность представления информации об элементах ТС, создать основу для построения ЦМ изделий и производственных процессов смежных предприятий.
2 Система онтологий на основании тезаурусов
Важная этап создания ИЦП - формирование ЦМ изделий и производственных процессов для использования моделей в ИС предприятий, входящих в экосистему ИЦП. Процесс формирования ЦМ можно описать в терминах многомерных моделей «Индустрии 4.0» как процесс создания БЗ об изделии посредством применения ОМ и аппарата нечёткой логики.
Как правило, первичные технические требования к элементам ТС и их характеристики формулируются лингвистически. Для их формализации вводится лингвистическая переменная (R, N, Y), где: N — наименование переменной, извлечённое из тезауруса требований (например: температура, точность, давление); R — множество терминов, связанных с данной переменной и отражающих её различные формулировки; Y — параметр, задающий уровень соответствия «представление–связь» в модели RAMI 4.0, т.е. степень, с которой лингвистическая формулировка может быть отнесена к определённой координате модели (например, к конкретному уровню иерархии, фазе ЖЦ или уровню представления) [3, 5].
Для получения лингвистической переменной можно применять различные методы в зависимости от доступных инструментов, обычно они сводятся к следующим этапам:
1) предобработка текстовых требований (приведение к нормальной форме, удаление стоп-слов, выделение ключевых терминов);
2) извлечение из тезауруса требований соответствующих наименований N;
3) определение множества R, включающего различные варианты формулировок этого требования (синонимы, уточнения, допустимые диапазоны);
4) вычисление параметра Y с помощью методов нечёткой логики, отражающего степень принадлежности данного описания выбранной оси RAMI (например, «эксплуатация» в оси ЖЦ или «уровень Field Device» в оси иерархий).
Лингвистическая переменная (R, N, Y) позволяет переводить исходные текстовые описания в формализованную форму, которая может быть использована как для классификации объектов в ОМ, так и для размещения элементов в структуре RAMI 4.0. Для каждого параметра определяется диапазон допустимых значений согласно требованиям технического задания на разработку и конструктивное исполнение изделия [9]. В формулировке требования к элементу ТС указывают параметр «представление–связь» по правилам, описанным в [3, 5], выбирая его из тезауруса требований множества R. В терминах RAMI 4.0 этот параметр отражает позицию элемента в многомерной модели (например, уровень иерархии, фазу ЖЦ или уровень представления). Далее указанный параметр интерпретируется как элемент нечёткого множества требований , поскольку формулировки специалистов из разных организаций могут отличаться по точности, полноте и терминологии.
Для установления степени связи между конкретным требованием и множеством , применяется функция принадлежности μ(Ri), которая задаёт степень соответствия значения параметра «представление–связь» конкретной координате в модели RAMI.
В качестве функций принадлежности могут использоваться стандартные типы нечёткой логики: треугольные функции — для представления диапазонных характеристик (например, рабочая температура от –40 до +120°C с плавным снижением принадлежности за пределами диапазона); трапецеидальные функции — для описания параметров с областью стабильных значений и переходными зонами; гауссовские функции — для характеристик с нормальным распределением возможных значений.
Таким образом, формируется общее нечёткое множество требований , в котором каждый параметр «представление–связь» имеет свою степень принадлежности к координатам RAMI. Такой подход позволяет согласовать разнородные формулировки требований и объединить их в единую ОМ.
Степень принадлежности в предлагаемой модели отражает не только точность формулировки одного требования, но и согласованность различных требований между собой, а также степень принадлежности одного требования другому. Это означает, что если два требования описывают близкие параметры или характеристики (например, диапазон рабочих температур и требование к термостойкости корпуса), то между ними можно установить определённый уровень совпадения.
Для формализации таких связей используется понятие фундаментального множества пространства суждений [10]. Под ним понимается множество всех возможных требований и параметров, извлечённых из тезауруса предметной области и отнесённых к координатам многомерной модели RAMI. Пространство суждений включает все варианты формулировок и интерпретаций этих требований, которые могут появиться при совместной работе специалистов из разных предприятий, подключённых к ИЦП. В этом пространстве степень согласованности между двумя требованиями Ri и Rj может быть выражена через вероятность pij их совпадения, которая может быть определена путём статистического анализа совпадения терминов в тезаурусах (например, по метрике TF-IDF или косинусному сходству в векторном пространстве терминов [11]) или экспертной оценки (в случаях, когда требование задаётся нечисловыми характеристиками или неформальными суждениями). Таким образом, параметр pij является формальной мерой близости требований и используется для определения качества данных, выявления избыточности, противоречивости или неполноты спецификаций при формировании цифровой оболочки компонентов Индустрии 4.0.
Для управления качеством данных, представленных в онтологиях в условиях неопределённости и разночтений между участниками экосистемы, может быть применён ГОСТ Р 70846.3-2023, который устанавливает требования к онтологиям, используемым для описания и контроля качества данных [12]. Это позволяет формализовать метаданные о достоверности, полноте и актуальности информации в ИЦП.
Степень соответствия термина N требованию R определяется с использованием функции принадлежности μ(N, R) = Y, принимающей значения в диапазоне [0, 1], где 0 означает отсутствие соответствия, а 1 — полное совпадение. Сопоставление пар (R, N) с понятиями мета-онтологии (онтологии верхнего уровня) позволяет определить уровень обобщения и обеспечить корректную классификацию объекта в ОМ предприятия или в прикладной онтологии.
Множество с различными значениями Ri определяет нечёткие переменные, которые отражают нечёткие значения требований, параметров или характеристик элемента ТС. Степень соответствия между требованиями выражается через вероятности совпадения pij: Ri = {pij |}, , где P — множество вероятностей соответствия требований представляет собой совокупность значений вероятностей, которые описывают степень согласованности или совпадения различных формулировок требований. Его можно использовать для построения нечётких переменных и дальнейшего согласования требований в рамках многомерной RAMI-модели.
При использовании онтологий в проектировании ИЦП можно допустить, что имена нечётких переменных, определяемые специалистами при формировании требований, принадлежат непересекающимся множествам: Ri 1 ∩ Ri 2 ≠ ∅; . В прикладных ОМ формулировки и набор количественных требований и характеристик определяются тезаурусом. При этих допущениях и использовании средств, применяемых при описании методов функционирования систем поддержки принятия решений в [13], нечёткое требование или характеристику можно представить в виде null.Здесь pij — вероятность совпадения требования Ri с параметром или характеристикой, μ(pij) — функция принадлежности интерпретирует значение вероятности как степень соответствия требованию и связывает его с другими параметрами и характеристиками из набора с вероятностью p.
Принадлежность некоторого параметра из тезауруса множеству требований можно выразить через логическую операцию (например, квантор существования), указывающую область истинности предикатов, которые связывают эти требования или параметры с элементами ТС. Тогда подмножество нечётких требований в тезаурусе R имеет вид:
. (1)
Это означает, что для любого требования из множества функция принадлежности должна принимать чёткие значения: либо 0 (не принадлежит), либо 1 (принадлежит), т.е. на этом шаге отбрасываются промежуточные степени принадлежности и остаются только «однозначные» требования. Символ ∃! определяет квантор существования, который означает, что в каждом наборе требований Ri должен существовать ровно один элемент r, для которого μ(r) = 1. Это условие гарантирует, что в подмножестве R′ остаётся только уникальное требование из каждого Ri, которое однозначно соответствует заданному параметру.
При использовании интеллектуальных ИС сложные ЦМ формируются с помощью ИА и выражение (1) может описывать правило выбора более подходящего описания параметра, а также правило запуска действий ИА по согласованию требований, входящих в ЦМ.
Современные ИЦП основаны на проектных репозиториях, в которых каждый элемент ТС может иметь разное значение функции принадлежности, выраженное через предикат соответствия «представление-связь». Такие репозитории, где элементы заданы лингвистически, можно создать посредством системы управления знаниями, которая выражается системой взаимосвязанных онтологий. Для обеспечения функционирования производственных предприятий, находящихся в единой цифровой экосистеме на базе эталонной модели, реализуется многоуровневая система иерархически связанных онтологий, включающая:
- мета-онтологию, задающую язык описания элементов многомерной модели ИЦП;
- набор прикладных онтологий, определяющих структуру информации в соответствии с концепцией «Индустрии 4.0»;
- онтологии предприятий, отражающие локальные модели систем, процессов и изделий.
Такой подход находит отражение во многих исследованиях, где онтологии индустрии рассматриваются как средство формализации знаний в рамках ПС и обеспечения семантической совместимости [14].
Многоуровневая система онтологий представлена на рисунке 1, иллюстрирующем взаимодействие мета-онтологии, прикладных онтологий и онтологий предприятий.
Рисунок 1 – Многоуровневая система онтологий для организации индустриальных цифровых платформ
Система онтологий на основании тезаурусов позволяет подготовить данные для отражения их в мета-модели сверху, для классификации данных из онтологий проектов предприятий, входящих в экосистему снизу, а также способствует разработке и отладке механизмов сбора, обработки и анализа данных на всех уровнях ПС. Построение мета-онтологии может быть осуществлено в соответствии с требованиями стандарта [6], который определяет критерии корректности верхнеуровневых онтологий, включая непротиворечивость, полноту и возможность сопоставления категорий. Это обеспечивает возможность интеграции предложенной модели с другими онтологическими системами, используемыми в экосистемах «Индустрии 4.0».
С помощью подобной системы можно регламентировать определение правил и протоколов взаимодействия между различными элементами ПС, соблюдая требования информационной безопасности. Оценка эффективности мер по защите информации в ИЦП может быть реализована в соответствии с ГОСТ Р 59798-2021, который устанавливает методы измерения и анализа эффективности систем управления информационной безопасностью на основе показателей производительности [15]. Это позволяет интегрировать процессы управления безопасностью в общую архитектуру цифровой платформы.
Такой подход к организации ИЦП и ИС сетевых предприятий часто применяется различных в технических решениях [16, 17]. Система онтологий может включать L множеств терминов в виде схем соотношений, формирующих тезаурусы с наименованиями Ni, содержащие переменные R и R′, связанные функцией принадлежности, в соответствии с [6].
3 Онтологическая модель индустриальных цифровых платформ
Мета-онтологии ИЦП направлены на достижение соответствия между классами, свойствами и отношениями элементов, а также на нормализацию разнообразных данных из онтологий нижнего уровня. Онтология предприятия включает описание процессов, представление целей, ценностей, мотивации, организационной культуры и смыслы деятельности [18].
Онтология SUMO (Suggested Upper Merged Ontology) является гибким средством для представления знаний об элементах систем, заданных в виде БЗ [19]. Его использование позволяет отражать в структуре данных компоненты Индустрии 4.0, являющиеся элементами ПС. Обмен данными между ИС смежных предприятий можно наладить с помощью специальных методов описания онтологий, к которым относятся стандарт OWL.
Администрирование онтологий предметных областей в экосистемах индустриальных цифровых платформ предполагает не только согласование терминологии и концепций между участниками, но и формализацию правил обмена данными между их информационными системами. Для этого используются унифицированные тезаурусы и процедуры семантической валидации, а также автоматизированные средства устранения двусмысленности и неполноты информации.
В качестве таких средств в работе предложен интеллектуальный ассистент, обеспечивающий автоматическое определение координат элементов в многомерной модели RAMI 4.0 и синхронизацию онтологий разных уровней (мета-, прикладных и корпоративных). Это позволяет достигать консенсуса при интеграции знаний, поддерживать актуальность тезаурусов и регламентировать информационный обмен между предприятиями.
Для построения системы онтологий, представленной на рисунке 1, применён редактор онтологий Protégé, который использован для установления соответствий между классами и сущностями разных онтологий. Проведена эмуляция процесса приведения элементов, созданных в прикладных онтологиях предприятий, входящих в экосистему, к мета-онтологии ИЦП. Определён набор классов и предикатов, которые могут автоматически формировать ЦМ элемента ПС в виде онтологии (рисунок 2), в соответствии с требованиями стандартов, перечисленными в таблице 1.
Рисунок 2 – Основные концепты онтологической модели, поддерживающие учёт компонентов Индустрии 4.0
На рисунке 2 представлены основные классы ОМ, такие как PhysicalAsset, DigitalAsset, LifeCycleStage и др., которые определяют типы элементов, используемых при моделировании ИЦП. Определены и классифицированы свойства и отношения выявленных концептов в соответствии с эталонной моделью RAMI 4.0 и определены основные свойства предикатов для отражения процессов, протекающих на предприятиях, входящих в экосистему ИЦП. Некоторые предикаты, которые связывают эти классы между собой, обеспечивая семантическую целостность модели согласно трёхмерной структуре RAMI 4.0, показаны на рисунке 3. Рисунки 2 и 3 вместе формируют онтологическую структуру, где классы задают понятийный аппарат, а предикаты — правила взаимодействия между элементами модели. Определены предикаты, которые связывают классы и описывают их характеристики. Для каждого из предполагаемых предикатов определены квантор существования и квантор общности в соответствии с (1).
Рисунок 3 – Свойства и отношения элементов индустриальных цифровых платформ в соответствии с многомерной моделью RAMI 4.0
На рисунке 3 представлены ключевые предикаты, используемые в RAMI 4.0. Каждый предикат интерпретируется как элемент pij нечёткого множества требований Ri, определённого выражением (1). Например, предикат hasPhysicalConnection характеризует связь между двумя объектами PhysicalAsset и относится к множеству R1, связанному с этапом ЖЦ Operation. Предикат synchronizesWith, связывающий HybridAsset с DigitalAsset, относится к множеству R, которое описывает взаимодействие в слое CommunicationLayer. Таким образом, на рисунке 3 представлена модель нечётких требований в структуре ОМ RAMI 4.0. Основываясь на принципах применения онтологического подхода в различных областях [20, 21], проведено соотнесение предикатов с классами и определены домен и диапазон для каждого предиката. Например, определено, что предикат hasPhysicalConnection имеет домен PhysicalAsset и диапазон PhysicalAsset, а предикат synchronizesWith имеет домен HybridAsset и диапазон DigitalAsset.
Для включения созданных концептов в структуру RAMI 4.0 произведено отнесение классов и предикатов согласно требованиям стандартов (таблица 1):
- распределение предикатов по этапам ЖЦ (IEC 62890);
- распределение предикатов по уровням иерархии (IEC 62264);
- распределение предикатов по слоям архитектуры (IEC 61512).
В результате сформирована структура предикатов, которая вместе со структурой классов формирует ОМ (см. рисунок 4).
Рисунок 4 – Структура основных предикатов онтологической модели в концепции RAMI 4.0.
Рисунок 4 дополняется перечнем классов предикатов ОМ RAMI 4.0, который представлен в таблице 2 (в него не вошли предикаты ОМ ИЦП, распределённых по категориям согласно эталонной модели RAMI 4.0).
Таблица 2 – Классы предикатов онтологической модели RAMI 4.0
Класс предиката | Назначение | Пример |
Соответствует (Corresponds) | связывают элементы с их характеристиками или классами | correspondsTo, hasLifeCycleStage |
Связывает (Links) | устанавливают связи между элементами | isPartOf, hasPhysicalConnection |
Описывает (Describes) | описывают свойства элементов | hasID, hasConfiguration и hasParameter |
Взаимодействует (InteractsWith) | устанавливают отношения между элементами | interactsWith, hasPhysicalConnection, synchronizesWith |
Управляет (Controls) | описывают механизмы управления | executesProcess, controlledBy |
Поддерживает (Supports) | описывают процессы поддержки функционирования объектов | usesResource, supportsBusinessProcess |
Оптимизирует (Optimizes) | описывают функции оптимизации процессов | tracksPerformance, plansLeadTime |
Получает данные (Receives Data From) | описывают функции получения данных | receivesDataFrom |
Передаёт данные (Transfers Data To) | описывают функции передачи данных | sendsDataTo |
Запускает (Triggers) | описывают функции запуска процессов и события | triggersProcess, triggersEvent |
Предложенная классификация позволяет разделить роли предикатов в рамках модели RAMI 4.0, что позволит обеспечить более эффективное управление данными в ИЦП. При такой организации данных заказчик или производитель изделий, находящийся в экосистеме ИЦП, может определить основные сведения о требуемой или производимой продукции, задав её лингвистическое описание, этапы ЖЦ, элементы изделия и связанные с ними элементы ТС согласно п.4.1 стандартов IEC 63088 и ГОСТ 59799, включая средства и методы производства.
Для учёта неопределённости требований предложенную структуру предикатов можно представить в виде нечёткой онтологии, где классы и отношения дополняются функциями принадлежности. В таком решении можно использовать динамические концепты, а также концепты в виде разношкальных числовых и лингвистических переменных [22].
Для определения параметров элементов ТС в созданной ОМ на основе лингвистических переменных (Ri, Ni, Yi), которые могут задавать значения уровня соответствия «представление-связь», разработан ИА, помогающий внести любой элемент ТС в структуру данных ИЦП.
4 Инструменты управления индустриальными цифровыми платформами
Сдерживающими факторами развития ИЦП и концепции «Индустрия 4.0» на современном этапе является отсутствие практических инструментов ввода информации об элементах ТС в структуру данных ИЦП с автоматическим определением координат многомерной модели и показателей семантической связанности понятий, формирующих тезаурусы.
Для применения онтологического подхода управления данными разработан способ автоматизированного ввода новых элементов ТС в ОМ RAMI 4.0 с использованием ИА, реализованного на открытой программной платформе, позволяющей применять инструменты Python. Применение ИА, основанных на искусственных нейронных сетях, помогает анализировать и раскрывать причины аномалий в отдельных образцах, входящих в тезаурусы и в выборке данных, использовать автокодировщики, а также снижать трудозатраты администраторов ИЦП [23].
В ИА использованы библиотеки Python: owlready2 для работы с онтологией RAMI 4.0, spaCy и pymorphy2 для предобработки текста, TfidfVectorizer и LinearSVC для классификации элементов, Streamlit для построения интерфейса. Все компоненты системы интегрированы в облачную платформу, что позволило реализовать прототип ИА, способный автоматически добавлять новые элементы в ОМ на основе естественно-языковых описаний. ИА выполняет ряд ключевых функций.
1) Настройка среды и загрузка онтологии: инициализирует программную среду, устанавливает необходимые библиотеки (например, owlready2, scikit-learn, pymorphy2), загружает или создаёт базовую ОМ RAMI 4.0 в хранилище, включая концепты (рисунок 2), предикаты (рисунок 4) и их иерархические отношения.
2) Предобработка текстовых описаний: выполняет предварительную обработку текстового описания нового элемента (например, «интеллектуальный сенсор температуры в эксплуатации») и описаний категорий ОМ (например, «Operation: эксплуатация, использование, работа»), включая приведение к нижнему регистру, лемматизацию и удаление стоп-слов, построение TF-IDF векторов для числового представления терминов и понятий при обработке естественного языка, для поиска информации, для определения важности слова по отношению к другим терминам [11]. Процедуры предобработки и интерпретации данных могут быть дополнены метриками качества, определёнными в [12], что обеспечит количественную оценку достоверности автоматически извлекаемых концептов.
3) Классификация элемента: определяет тип элемента (PhysicalAsset, DigitalAsset, HybridAsset) путём сравнения TF-IDF вектора описания элемента с векторами категорий типов активов с использованием косинусного сходства [11, 24].
4) Определение координат в многомерной модели: устанавливает координаты элемента по трём осям в соответствии с концепцией RAMI 4.0 на основе сравнения TF-IDF векторов описания элемента с векторами соответствующих категорий.
5) Интеграция элемента в онтологию: добавляет новый элемент как экземпляр в онтологию (например, «интеллектуальный сенсор» как экземпляр PhysicalAsset), присваивает предикаты (например, hasLifeCycleStage Operation) и связи (например, sendsDataTo CommunicationLayer) на основе координат, сохраняя обновлённую онтологию.
6) Валидация соответствия стандартам: проверяет корректность интеграции элемента, сравнивая координаты и связи с требованиями стандартов [3-5], и вносит корректировки при необходимости. В перспективе, механизм валидации может быть расширен за счёт внедрения показателей безопасности в соответствии [14], что позволит оценивать не только семантическую корректность, но и защищённость данных в онтологии.
7) Представление результатов: форматирует и отображает итоговые координаты (например, Operation, FieldDevice, Asset) и создаёт описание элемента.
8) Корректировка на основе обратной связи: принимает уточнённое описание элемента от пользователя (например, «умный сенсор в разработке»), повторно выполняет классификацию и интеграцию, обновляя онтологию при необходимости.
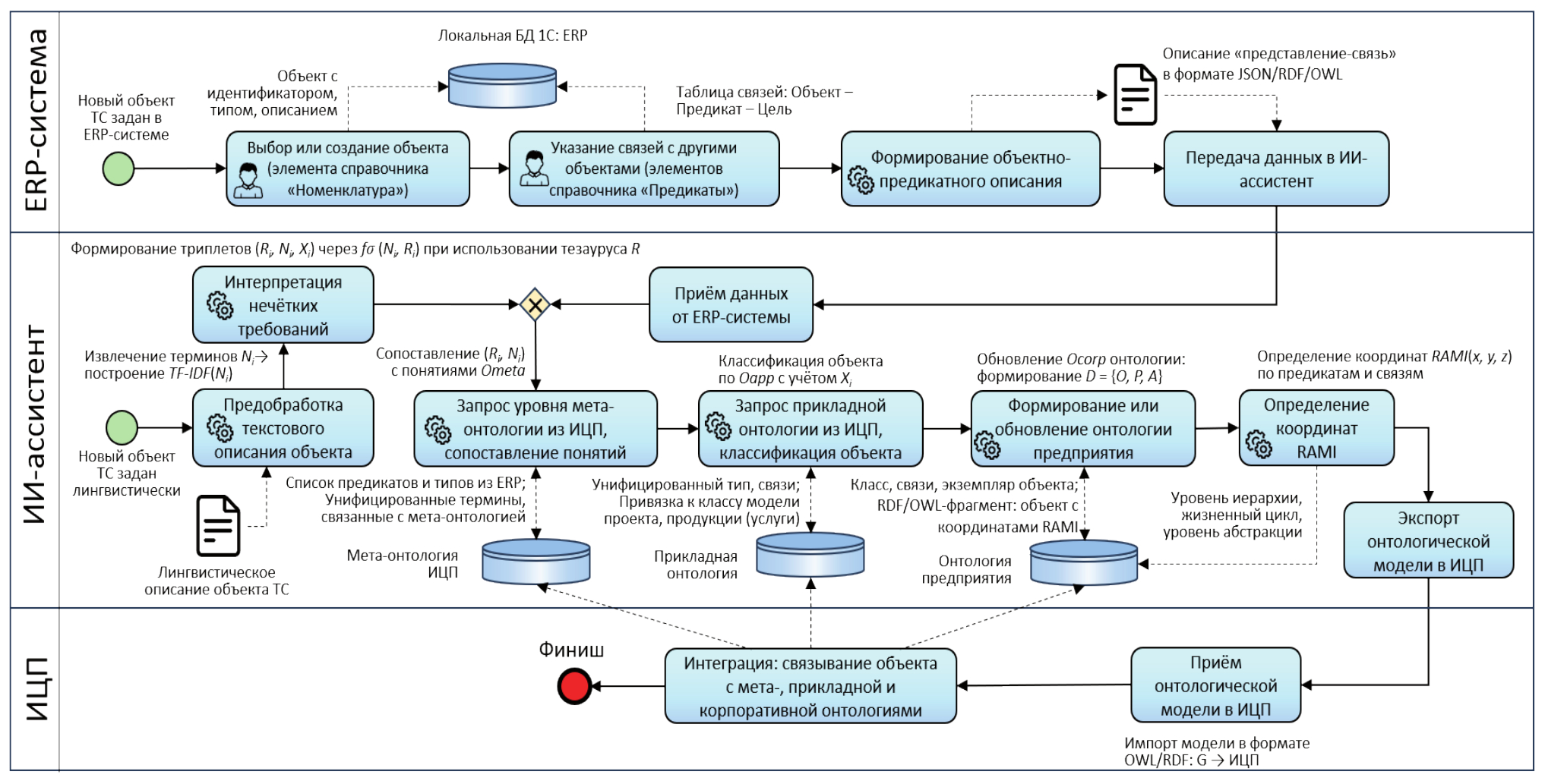
ИС ИЦП, ERP-система и ИА формируют систему интеллектуального обмена данными и синхронизации сведений об используемых активах для всех субъектов экосистемы. На рисунке 5 показана модель бизнес-процесса в случае, когда один из участников ИЦП создаёт новый элемент ТС в корпоративной ERP-системе, который должен занять своё место в структуре данных ИЦП и получить свой адрес в многоуровневой модели RAMI.
Рисунок 5 – Процесс автоматического определения координат модели RAMI для элементов технической (производственной) системы с использованием интеллектуального ассистента
Такие процессы включают процедуры передачи сведений о новых элементах из корпоративных ERP-систем участников ИЦП в её онтологию (процесс «туда») и процедуры записи в корпоративные ERP-системы новых элементов, содержащихся в мета- и прикладных онтологиях ИЦП (процесс «обратно»). При создании нового объекта в ERP-системе (в процессе «туда») оператор выбирает или создаёт объект в справочнике (например, «Номенклатура») и подбирает связи с другими объектами посредством предикатов, используя справочник «Предикаты». При этом объект описывается в виде набора триплетов: «объект – предикат – цель».
Если новый объект описан на естественном языке, то ИА проводит предобработку текста (лемматизация, удаление стоп-слов, построение TF-IDF), интерпретацию терминов через унифицированный тезаурус и производит формирование триплетов характеристик этого элемента (Ri, Ni, Xi). Задача ИА – запросить мета-онтологию для сопоставления понятий, определить класс объекта по прикладной онтологии и обновить корпоративную онтологию предприятия. На основе предикатов и связей вычисляются координаты RAMI, т.е. определяется иерархия, ЖЦ и уровень абстракции элемента. ИА формирует OWL/RDF-граф объекта и экспортирует его в ИЦП, где он связывается с верхнеуровневыми и прикладными онтологиями ИЦП (см. рисунок 5).
В случае появления нового элемента ТС в ИЦП (в процессе «обратно») платформа инициирует автоматическую рассылку участникам цифровой экосистемы уведомлений с вложением в формате TXT или XML, а ИА осуществляет интерпретацию параметров элемента (координаты RAMI, связи, предикаты, атрибуты) и производит проверку уникальности для автоматического формирования объектов ERP-системы. Если оператор ERP-системы на основании своих задач и практического опыта принимает решение об отображении в его системе нового элемента, то он запускает процедуру формирования новых объектов БД в ERP-системе, которые могут быть включены в состав ЦМ изделия, предприятия или производственного процесса (см. нижний уровень рисунка 1).
Предложенный способ позволяет обрабатывать лингвистические данные без предварительного структурирования, а также управлять процессом добавления элементов ИЦП, которые могут вноситься операторами ERP-систем предприятий. Это достигается благодаря автоматическому извлечению концептов и связей из естественно-языковых описаний.
Для применения операторами ERP-систем совместно с ИА предложенного подхода разработана структура данных ERP-системы на платформе «1С: Предприятие». При определении свойств объекта в специализированном справочнике оператор имеет возможность подставить набор предикатов, описывающих его связь с осями многомерной модели, из другого специализированного справочника. При выгрузке данных на ресурсы ИЦП они занимают своё место в её структуре. Таким образом, предикаты, отражённые на рисунках 3 и 4, становятся элементами соответствующих справочников 1С с наборами дополнительных реквизитов, которые являются предикатами разработанной ОМ. Информация, сформированная аналитиками в онтологии с помощью ИА, может использоваться операторами ERP-систем.
Применение описанного подхода возможно в ПС, использующих методы автоматического лингвистического анализа для формирования онтологий без ручной структуризации исходных данных.
Заключение
Предложенный подход онтологического проектирования ИЦП основан на стандартизации, интеграции и автоматизации управления данными в экосистемах Индустрии 4.0. Операторы ERP-систем предприятий имеют возможность создавать объекты систем в БЗ или подбирать предикаты ОМ в ИС в соответствии с требованиями стандартов, на которых базируется концепция RAMI. Многоуровневая система онтологий, включающая мета-онтологию, прикладные онтологии и онтологии предприятий, обеспечивает формализацию знаний об элементах ТС и их связях, соответствующую требованиям действующих стандартов. Применение ИА позволит автоматически формировать структуру данных о ТС, корректируя сведения о них методами нечёткой логики.
About the authors
Igor N. Fomin
Federal State Budgetary Research Institution Saratov Federal Scientific Centre of the Russian Academy of Sciences
Author for correspondence.
Email: ignik16@yandex.ru
ORCID iD: 0000-0003-3491-6888
http://infomin.ru/
Member of the National Chamber of Engineers of Russia, an associate Professor at N.G. Chernyshevsky Saratov State University and Gagarin Yu. A. Saratov State Technical University, Senior researcher at the Institute of Precision Mechanics and Control (IPMC RAS)
Russian Federation, SaratovReferences
- GOST R ISO 18828-3–2020. Industrial automation systems and integration. Standardized design procedures for manufacturing systems. Part 3. Information flows in manufacturing planning processes [In Russian]. Moscow: Standartinform, 2020. 44 p.
- Gruber TR. A translation approach to portable ontology specifications. Knowledge Acquisition. 1993.
- IEC/PAS 63088:2017. Smart manufacturing – Reference architecture model industry 4.0 (RAMI4.0). Geneva: International Electrotechnical Commission, 2017. 58 p.
- IEC 62264-1:2013. Enterprise-control system integration. Part 1: Models and terminology. Geneva: International Electrotechnical Commission, 2013. 82 p.
- GOST R 59799–2021. Industry 4.0. Smart manufacturing. Reference architecture model of Industry 4.0 (RAMI 4.0) [In Russian]. Moscow: Standartinform, 2021. 30 p.
- GOST R ISO/IEC 21838-1–2021. Information technology. Top-level ontologies (TLO). Part 1. Requirements [In Russian]. Moscow: Standartinform, 2021. 36 p.
- Frechette S. Model Based Enterprise for Manufacturing. 44th CIRP International Conference on Manufacturing Systems, Madison, WI, 2011. 11 p. https://tsapps.nist.gov/publication/get_pdf.cfm?pub_id=908343.
- Bär MA, Colombo AW. Engineering ICPS for small and medium enterprises: A novel Din Spec 91345 compliant digitalization approach. IEEE Transactions on Industrial Cyber-Physical Systems. 2023; 1: 307-321. doi: 10.1109/TICPS.2023.3328840.
- Massel LV, Vorozhtsova TN. Ontological approach to the construction of digital twins of energy objects and systems [In Russian]. Ontology of Designing. 2020; 10(3): 327-337. doi: 10.18287/2223-9537-2020-10-3-327-337.
- Rutkovskiy L. Methods and technologies of artificial intelligence [In Russian]. Moscow: Goryachaya Liniya–Telecom, 2010. 520 p.
- Gulić M, Magdalenić I, Vrdoljak B. Ontology matching using TF/IDF measure with synonym recognition. In: Skersys T, Butleris R, Butkiene R. (eds). Information and Software Technologies. ICIST 2013. Communications in Computer and Information Science. Vol. 403. Springer, Berlin, Heidelberg, 2013. https://doi.org/10.1007/978-3-642-41947-8_3
- GOST R 70846.3–2023. Data quality. Part 115. Ontologies for data quality management [In Russian]. Moscow: Standartinform, 2023. 28 p.
- Melikhov AN, Bershteyn LS, Korovin SYa. Situational advisory systems with fuzzy logic [In Russian]. Moscow: Nauka, 1990. 272 p.
- Sampath Kumar V.R., Khamis AL., Fiorini S. et al. Ontologies for Industry 4.0. The Knowledge Engineering Review. 2019; 34: e1–14. https://www.cambridge.org/core/services/aop-cambridge-core/content/view/ S0269888919000109. doi: 10.1017/S0269888919000109.
- GOST R 59798–2021. Information technology. Risk control and management in the field of information security. Practical recommendations [In Russian]. Moscow: Standartinform, 2021. 40 p.
- Telnov YuF, Trembach VM, Danilov AV, Yaroshenko EV, Kazakov VA, Kozlova OA. Building the structure of a network enterprise for developing innovative products [In Russian]. Open Education. 2019; 23(6): 59–73. doi: 10.21686/1818-4243-2019-6-59-73.
- Shpolyanskaya IYu. Reference ontological business model as a basis for creating web-oriented systems and services [In Russian]. Bulletin of Rostov State Economic University (RINH). 2015; 2(50): 220–226.
- Shvedin BYa. Ontology of enterprise: An experientological approach. Technology of constructing an ontological model of the enterprise based on analysis and structuring of living experience [In Russian]. Moscow: LENAND, 2010. 240 p.
- Pasek T. Introduction to Suggested Upper Merged Ontology (SUMO) [In Russian]. Moscow: MSU Press, 2015. 156 p.
- Fomin IN. Application of ontological analysis tools for the formation of calculation models of power supply [In Russian]. Ontology of Designing. 2020; 10(4): 477-488. doi: 10.18287/2223-9537-2020-10-4-477-488.
- Pokhabov YuP. Designing complex products with small probability of failure in the context of Industry 4.0 [In Russian]. Ontology of Designing. 2019; 9(1): 24–35. doi: 10.18287/2223-9537-2019-9-1-24-35.
- Dli MI, Chernovalova MV, Sokolov AM, Morgunova EV. Fuzzy dynamic ontological model for decision support in managing energy-intensive systems based on precedents [In Russian]. Applied Informatics. 2023; 18(5): 59–76.
- Levshun DA, Levshun DS, Kotenko IV. Detecting and explaining of anomalies in industrial IoT systems using an autoencoder [In Russian]. Ontology of Designing. 2025; 15(1): 96–113. doi: 10.18287/2223-9537-2025-15-1-96-113.
- Yashina AG, Prozorov DE. Model of information retrieval of speech documents based on text query using phoneme transcription and TF-IDF measure [In Russian]. Algorithms, Methods and Data Processing Systems. 2014; 1(26): 69–78.
Supplementary files






