Ontological fuzzy-possibility approach to creating a pyrolysis furnace control model
- Authors: Kimyaev I.T.1
-
Affiliations:
- LLC Nornickel Sputnik
- Issue: Vol 13, No 1 (2023)
- Pages: 139-149
- Section: METHODS AND TECHNOLOGIES OF DECISION MAKING
- URL: https://ogarev-online.ru/2223-9537/article/view/250236
- DOI: https://doi.org/10.18287/2223-9537-2023-13-1-139-149
- ID: 250236
Cite item
Full Text
Abstract
For objects of economic activity, the development and implementation of an applied approach to creating a subsystem for making managerial decisions that eliminate possible semantic gaps between adjacent layers of the production and technological hierarchy when describing multi-level information flows are considered. The decision subsystem created with the help of the proposed approach is capable of processing multi-level data flows in a complex structure of maintaining these objects in a viable state. The approach proposed by the author is based on vertically integrated ontological models created using standard software tools. The identified semantic links between concepts within the formalized multi-level ontological models are restored using the explicit and implicit knowledge of experts about the conduct of production operations. A fuzzy-possibility approach was chosen as a methodological basis for extracting and formalizing expert knowledge in the form of a fuzzy analytical polynomial. The application of the proposed approach is shown by the example of controlling the process of pyrolysis of high-molecular hydrocarbon raw materials in specialized furnaces.
Full Text
Введение
Технологическая компания является сложным объектом хозяйственной деятельности (ОХД), включающим в себя множество связанных вещественными и энергетическими потоками объектов управления (ОУ) типа технологических линий и агрегатов, сгруппированных в физические, территориальные или функционально-логические домены [1].
Эффективность работы и жизнеспособность каждого отдельного ОУ и ОХД в целом невозможна без наличия многоуровневой интегрированной информационно-управляющей системы (ИУС), позволяющей полностью или частично автоматизировать функции принятия управленческих решений.
Согласно принципу необходимого разнообразия, при создании интегрированной ИУС уровни её функциональной и структурной сложности следует привести в соответствие с уровнями функциональной и структурной сложности ОХД [2].
В современных комплексах ОХД ↔ ИУС существует виртуальная «стена» [3] между различными уровнями управленческой ОТ/ИТ-иерархии (где ОТ - операционные и ИТ - информационные технологии в нотации Purdue/ISA-95 [4], см. рисунок 1). Возникновение «стены» обусловлено традициями и подходами к созданию программно-аппаратных комплексов рассматриваемых предметных областей (ПрО), проектированию контрольно-управленческих процедур и сетевых протоколов, обеспечению мер информационной и физической безопасности и т.д.
Рисунок 1 - Виртуальная функционально-технологическая «стена» между уровнями управленческой ОТ/ИТ-иерархии
Figure 1 - Virtual functional and technological "wall" between the levels of the OT/IT hierarchy management
В настоящее время происходит взаимопроникновение («диффузия») ИТ ↔ ОТ, которая проявляется, с одной стороны, в применении ИТ-решений для проектирования архитектуры систем контроля и управления технологическим оборудованием, с другой – востребованностью в информационных системах производственно–корпоративного уровня данных, полученных от средств измерения в «сыром» или минимально обработанном виде.
Отмеченная «диффузия» практически не коснулась актуальных для каждого управленческого уровня подходов и методик синтеза управляющих процедур и алгоритмов для их последующей автоматизации, т.к. они базируются на различных онтологических, математических, терминологических, логико-лингвистических и пр. секторах знаний.
Исторически сформировавшаяся «серая зона» в области обработки информационных потоков на стыке разнородных слоев управленческой иерархий затрудняет выработку высокоэффективных управленческих решений, гармонизированных со всеми участниками производственной деятельности.
Сложившаяся ситуация обусловливает широкое вовлечение в обработку разноуровневой информации и принятие на её базе управленческих решений специалистов экспертного уровня: лиц, вырабатывающих решение (ЛВР); лиц, обосновывающих решение (ЛОР); лиц, принимающих решения (ЛПР). В совокупности ЛВР, ЛОР, ЛПР представляют собой административно-управленческую группу (АУГ) из специалистов различного профиля: технологи, энергетики, механики, экономисты и др., целенаправленная деятельность которой обеспечивает эффективность работы отдельных производственных компонентов и в целом ОХД.
Особую сложность для АУГ при выработке единого управленческого решения, наиболее эффективного в текущей ситуации и в актуальный момент времени, являются различные для каждого участника группы представления об эффективности [2], а также граничные условия их применимости. В частности, для каждого операционного, производственного и/или корпоративного ЛВР, ЛОР и ЛПР периодичность опроса и состав контролируемых параметров (факторов) и возмущений, частота формирования и доступ к управляющим воздействиям, а также формализованные или неявные критерии эффективности, существенно различны.
Таким образом, формирование подходов и методологической базы для разработки эффективных моделей, способных обеспечивать обработку разноуровневых информационных потоков и решение задач управления производством (с учётом множества критериев и показателей), является актуальной научно-прикладной проблемой.
1 Процесс пиролиза как объект многофакторного и многоуровневого управления
В качестве базового ОХД рассмотрен один из важных технологических этапов в нефтехимической отрасли, а именно, производство олефинов, которое является главной технологической цепочкой и источником основных «строительных блоков» - этилена, пропилена, бутена, бутадиена и бензола [5]. Наиболее распространенной технологией для олефиновых цепочек является высокотемпературный крекинг высокомолекулярного углеводородного сырья - пиролиз, который происходит в специализированных технологических агрегатах - печах пиролиза (ПП) с последующим выделением путём очистки (фракционированием) из пирогаза (ПГ) товарного этилена и сопутствующих фракций. На современных олефиновых производствах количество ПП может достигать восьми и более одновременно работающих единиц с общей производительностью в миллионы тонн в год.
Устойчивость и качество работы пиролизного комплекса определяют устойчивость, качество и экономические показатели работы всех последующих производственных переделов. При этом каждая отдельная ПП может работать на своём, отличном от соседнего агрегата, сырье (широкая фракция лёгких углеводородов, бензин, газойль, нафта и пр.) с вытекающими отсюда существенными различиями в выборе критериев и режимов управления.
На рисунке 2 представлена типовая ПП, внутри которой находятся четыре змеевика A, B, C, D. Для ведения полнофункционального, иерархически и горизонтально взаимоувязанного, управления пиролизным комплексом используют наборы контролируемых (физически измеряемых) и управляемых (реализуемых) технологических переменных1: CV и MV (Таблица 1).
Рисунок 2 - ПП как ОУ со змеевиками A, B, C, D и типовым набором физических измеряемых CV и реализуемых MV
Figure 2 - Pyrolysis furnace as an op-amp with A, B, C, D coils and a typical set of physical measured CVs and implemented MVs
Таблица 1 - Контролируемые и управляемые технологические переменные для управления ПП
Table 1 - Controlled and managed process variables for pyrolysis furnace control
Описание | Переменная ПП | Диапазон измерений | Целевое значение | Ед. изм. | |
min | max | ||||
Режим работы ПП | CV1 | 2 | 3 |
| ед |
Содержание углеродной фракции C4, C5 в сырье | CV2.45 | 35 | 45 |
| % |
Содержание углеродной фракции C6+ в сырье | CV2.6 | 11 | 30 |
| % |
Температура ПГ целевая | CV3 | 400 | 900 | 851…854 | °C |
Содержание углеродной фракции C2 в ПГ целевое | CV4.2 | 0 | 100 | >33 | %масс |
Содержание углеродной фракции C3 в ПГ целевое | CV4.3 | 0 | 100 | <15 | %масс |
Содержание углеродной фракции C2 в ПГ текущее | CV5.2 | 0 | 100 | >33 | %масс |
Содержание углеродной фракции C3 в ПГ текущее | CV5.3 | 0 | 100 | <15 | %масс |
Температура ПГ в A, B, C, D | CV6.A…D | 400 | 900 | 851…854 | °C |
Отклонение температуры ПГ в A, B, C, D от средней | CV7.A…D | -4 | 4 | 2 | °C |
Отклонение температуры ПГ в A, B, C, D от целевой | CV8.A…D | -4 | 4 | 2 | °C |
Градиент температуры ПГ в A, B, C, D | CV9.A…D | -4 | 4 | 2 | °C/мин |
Температура ПГ средняя | CV10 | 400 | 900 | 851…855 | °C |
Отклонение средней температуры ПГ от целевой | CV11 | -4 | 4 | 2 | °C |
Градиент температуры ПГ средней текущий | CV12 | -4 | 4 | 2 | °C/мин |
Продолжительность эксплуатации ПП | CV13 | 0,2 | 1 |
| год |
Качество готовой продукции2 | CV14 | 0,2 | 1 |
| ед отн |
Общая операционная прибыль2 | CV15 | 0,2 | 1 |
| ед отн |
Энергозатраты2 | CV16 | 0,2 | 1 |
| ед отн |
Производительность2 | CV17 | 0,2 | 1 |
| ед отн |
Расход сырья в A, B, C, D | MV1.A…D | 0 | 5000 | 4600 | кг/ч |
Давление ТГ перед горелками | MV2 | 0 | 5 | 0,8…1,2 | кг/см2 |
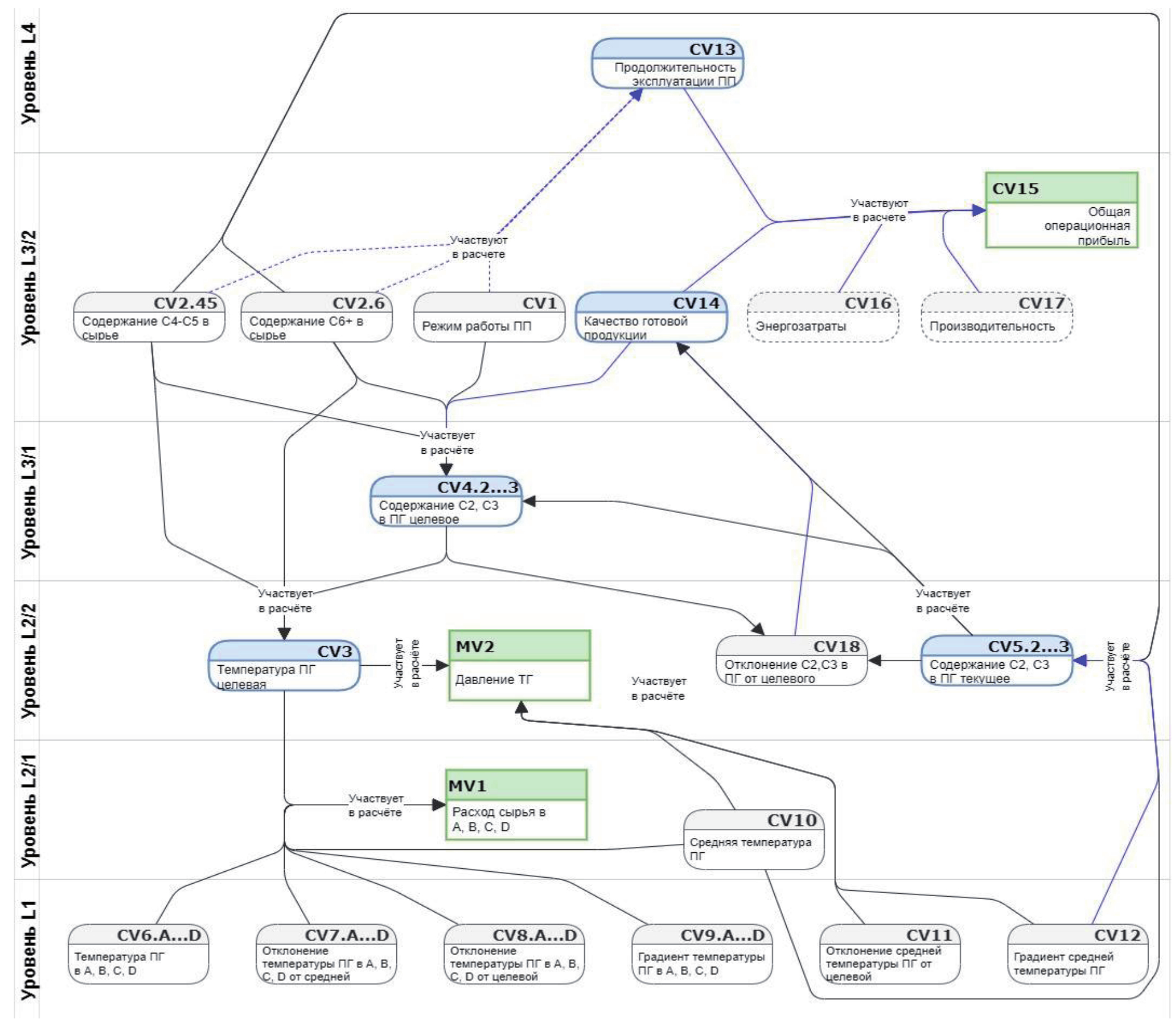
На рисунке 3 представлена онтологическая модель (ОМ) многоуровневого процесса принятия управленческих решений для ПП. За оперативное (уровня L2) управление столь сложными ОУ отвечает, как правило, специфический класс автоматических систем управления технологическими процессами, называемых «усовершенствованными» (СУУТП) [6]. Системы данного класса в составе интегрированной ИУС решают задачу рутинного многофакторного поддержания основных режимных показателей ПП в установленных ЛПР целевых диапазонах.
Достижение перечисленных выше целей возможно путём последовательного / циклического с синхронизацией по времени решения следующих иерархических задач управления:
- поддержание максимальной (или минимальной, в зависимости от установленного к выработке целевого продукта) допустимой температуры ПГ с регламентированными отклонениями;
- многопараметрическое управление подачей сырья и ТГ:
- общая («грубая») стабилизация средней температуры ПГ в заданном (целевом) диапазоне;
- формирование равномерного температурного профиля ПГ по змеевикам с минимальным отклонением от целевого значения;
- корректирующая («тонкая») стабилизация температуры ПГ по потокам (змеевикам) с минимальным отклонением от целевого значения;
- подача пара разбавления по заданному режимному соотношению «пар – сырье»;
- минимизация содержания кислорода О2 в дымовых газах (в пределах нормированных значений по разрежению в камере).
Рисунок 3 - Онтологическая модель многоуровневого процесса принятия управленческих решений для ПП
Figure 3 - Ontological model of a multi-level management decision-making process for pyrolysis furnace
Создание многофакторных и многокритериальных подсистем управления на производственном уровне L3 (например, системы глобальной динамической стабилизации – СГДО) и выше для олефинового производства сопряжено с существенными капитальными, операционными и временными издержками, с множеством организационно-технологических ограничений, совокупность которых для большинства реальных производственных компаний является препятствием к их внедрению. В этой связи поддержание сложного многокомпонентного ОХД, как комплекса по производству олефинов на базе ПП, в эффективном и жизнеспособном состоянии путём решения производственно-экономических задач, может обеспечить только специализированная АУГ в составе различных предметно-ориентированных экспертов: химики-технологи, экономисты, диспетчеры, логисты и др.
Типовыми задачами управленческой иерархии производственного уровня являются3: управление (прогнозирование) процессом закоксовывания змеевиков ПП [7], например, с целью единовременного вывода всех ПП в плановый ремонт; обеспечение максимальной операционной прибыли олефинового производства с учётом количества и стоимости потребляемых материальных и энергетических ресурсов и др.
Достижение представленных производственно-экономических целей совокупными усилиями экспертов в составе АУГ требует от них принятия решений в своём секторе знаний (онтологий) и ответственности при безусловном учёте информации, поступающей от смежных производственно-технологических и др. служб о состоянии ПП как ОУ. Например, решение о суточном повышении производительности ПП не может быть принято без учёта информации о работоспособности механического оборудования, количестве доступного сырья, уровне закоксованности змеевиков и пр.
Для многокритериального выбора управленческих решений в приведённых задачах и ограничениях необходимо обработать множество разноуровневых количественных и качественных информационных потоков с различной дискретизацией, со слабо формализованными внутренними связями и применить соответствующего уровня сложности методики и подходы к моделированию.
Для решения этих задач предложен подход к логико-математическому синтезу многофакторных моделей, способных отобразить разноуровневые логико-понятийные подходы, используемые каждым членом АУГ на базе реальных технологических данных и неформализованных знаний.
2 Синтез многоуровневой ИУС на базе онтологий и нечётко-возможностного подхода
Одним из эффективных способов идентификации знаний об устройстве сложной ПрО и механизмах функционирования компонентов в её составе является онтологическое моделирование [8, 9] на основе формальных методик дескриптивной логики (ДЛ). Методика [9] нацелена на представление, в данном случае - реальных производственных сущностей (классов сущностей) - в иерархическом виде как абстрактных функциональных эквивалентов (концептов). Для комплекса ИУС ↔ ОХД методика ОМ/ДЛ позволяет средствами формальной семантики эффективно описать явные и неявные, конструктивно и технологически обусловленные, взаимосвязи (отношения, предикаты) между компонентами ОХД, вещественными, энергетическими и информационными потоками и др. В рамках описания ПрО ОМ даёт возможность определить семантику и способы воздействия на компоненты ОХД членов АУГ и/или существующих систем класса ОТ/ИТ, что является идентификацией соответствующих информационных потоков.
Широко распространённым программно-технических инструментом решения прикладных ОМ-задач для различных секторов знаний является семейство языков OWL (Web Ontology Language стандарта W3C - World Wide Web Consortium), которые представляет комплекс открытых платформ Open Web Platform [10].
Рисунок 3 представляет ОМ принятия управленческих решений при ведении пиролиза, которая разработана с использованием семантических элементов OWL. Для формирования данной ОМ были использованы данные об аппаратно-технологическом, информационном и др. видах обеспечения ПП как ОУ и декларативные знания членов АУГ различной специализации, которые имеют навыки принятия решений на различных уровнях производственно-технологической и административной иерархии.
Ключевой особенностью разработанной ОМ являются её архитектура, отражающая иерархическую вложенность технологических (L2 и ниже) и производственных (L3 и выше) управляющих алгоритмов. Сформированная таким образом архитектура учитывает принадлежность реальных CV и MV (Таблица 1), как концептов, различным уровням производственно-управленческой иерархии L1…L4, а также включает разветвлённую семантику отношений между ними в виде предикатов «участвует в расчёте».
Рисунок 4 представляет фрагмент детальной ОМ многоуровневого процесса принятия управленческих решений для ПП, сформированной средствами специализированного программного обеспечения (ПО) Protege. Из данного фрагмента видно, что ОМ управления реальной ПП включает широкий набор разнородных компонентов ОУ, его внешней среды и внутренней инфраструктуры. Набор компонентов и артефактов выходит далеко за рамки приведённых в таблице 1 типовых CV и MV и охватывает также конструктивные, технологические, экономические и др. ПрО, вовлечённость которых в непосредственное управление ОУ не всегда очевидна.
Рисунок 4 - Фрагмент ОМ процесса принятия управленческих решений для ПП, сформированной средствами ПО Protege.
Figure 4 - Fragment of the OM of the management decision-making process for the pyrolysis furnace, formed by means of the Protege software.
Несмотря на высокую прикладную ценность ОМ/ДЛ на базе семейства языков OWL для синтеза многоуровневых интегрированных ИУС следует учитывать ряд логико-функциональных особенностей, которые не позволяют построить работоспособную интегрированную ИУС, используя данный подход как единственный. В частности, средствами языка OWL затруднительно представить идентифицированные отношения – предикаты между концептами и их классами в виде математически формализованных количественных отношений для последующего применения в управляющих алгоритмах.
Для построения достоверной модели поведения исследуемых ОХД ↔ ИУС ↔ АУГ формализация режимов и состояний ОХД в виде статической взаимосвязи разнородных множеств (концептов) не является достаточной. Например, управляющая модель для сложного ОХД, как основа ИУС, должна быть способна по формализованному тем или иным способом алгоритму рассчитать количественные управляющие воздействия на вещественные и энергетические потоки. Возникает необходимость комбинирования методик ОМ/ДЛ с другими, функционально их дополняющими математическими подходами.
Одним из наиболее эффективных походов к определению количественных отношений между разнородными компонентами ПрО является использование декларативных знаний экспертов с последующим их представлением в формализованном виде средствами нечётко-возможностного подхода (НВП) [11]. НВП предполагает возможность преобразования качественного характера знаний экспертов о причинно-следственных взаимосвязях ОХД ↔ ИУС ↔ АУГ, семантика отношений которых предварительно выявлена, в количественные оценки (например, через дефаззификацию).
Нечёткие функции отклика, для которых предполагается восстановление её количественных величин для явных входных факторов и их неявных межкомпонентных взаимосвязей по методике НВП, представляются аппроксимирующими полиномами:
, j≠u, (1)
где k – количество нечётких функций отклика, с помощью которых реализуются управляющие воздействия на компоненты ОХД; n – количество нечётких переменных, задающих факторное пространство работы ОХД; … - коэффициенты, отражающие количественную оценку знаний, опыта и интуицию членов АУГ применительно к ПрО; p – количество нелинейных коэффициентов; - нечёткие переменные, задающие факторное пространство работы ОХД на основе декларативных знаний членов АУГ; m= n+p.
Для идентификации количественных значений, представленных в виде ОМ (рисунок 3) семантических связей (предикатов), с помощью модели (1) в качестве множества входных переменных x и множества «выходных» переменных y могут выступать как CV, так и MV. Из этого следует, что наборы множеств CV и MV могут выступать в качестве концептов (субъектов и объектов), отношения между которыми определены предикатом «участвует в расчёте» в зависимости от целевой функции и необходимых для её расчёта входных факторов.
Примеры успешного применения НВП для создания управляющих алгоритмов (систем) класса, например, СУУТП можно почерпнуть в работах [12-14].
Из приведённого следует, что комбинированное применение методик ОМ/ДЛ и НВП позволит создать единую, содержащую количественные оценки, модель семантических межкомпонентных отношений ОХД ↔ ИУС ↔ АУГ. Это обеспечит формирование единого семантического пространства вертикальных и горизонтальных взаимосвязей, доступа к актуальным данным для ОТ/ИТ-систем и членов АУГ, снизит риск образования разрыва в оценке текущей ситуации, который зачастую возникает при изолированном проектировании элементов ИУС для каждого слоя управленческой иерархии.
Заключение
Предложен подход к использованию слабоструктурированной информации о ПрО при создании логико-семантической модели интегрированной ИУС для сложных ОХД, который заключается в комбинации двух методик: ОМ на базе ДЛ и НВП.
Ключевой особенностью данного подхода является возможность с его помощью выявить и дать количественную оценку связанным с производственной деятельностью сложным закономерностям независимо от их принадлежности к уровню управленческой иерархии. Идентифицированные таким образом закономерности в обработке разноуровневых информационных потоков позволяют снизить риск образования межуровневого семантического разрыва в данных потоках, который зачастую возникает при раздельном проектировании элементов ИУС для каждого уровня управленческой иерархии. Исключению подобного разрыва также способствует использование для смежных уровней общих методик и инструментариев моделирования. На основе предложенного похода возможно создать единую многокритериальную модель взаимоотношений между компонентами ОХД ↔ ИУС ↔ АУГ для решения задач производства.
1 Предложенный набор переменных (CV - controlled variables, MV - manipulated variables), приведённый для общего представления о сложности и многофакторности процесса, является типовым практически для любой ПП, при этом не является исчерпывающим.
2 Для данных CV диапазоны измерений приведены в относительных единицах, поскольку для реального олефинового производственного комплекса могут быть представлены различными метриками и колебаться в широких диапазонах.
3 Приведённый перечень задач управления не являются исчерпывающим, и для конкретного технологического комплекса может быть существенно скорректирован.
About the authors
Igor T. Kimyaev
LLC Nornickel Sputnik
Author for correspondence.
Email: igor95a@mail.ru
ORCID iD: 0000-0002-5362-4445
Ph.D. , Engineer-researcher
Russian Federation, MoscowReferences
- ESA PSS-05-10. Guide to software verification and validation Prepared by: ESA Board for Software Standardization and Control (BSSC). ESA PSS-05-10 Issue 1 Revision 1. March 1995. 117 p.
- Vittich VA. Introduction to the theory of intersubjective management. [In Russian]. Samara: Samara Scientific Center of the Russian Academy of Sciences, 2013; 64 p.
- Lipaev VV. Functional safety of software tools. [In Russian]. Moscow: SINTEG, 2004; 348 p.
- Nagibin SYa, Palchun BP, Ukhlinov LM. Technological security of programming - a new problem in the field of information systems. [In Russian]. Information society, 1995; 6: 45-49.
- Bykovsky SV. Conjugated design of embedded systems (Hardware/Software Co-Design) [In Russian]. Saint Petersburg: ITMO Research Institute, 2011; 125 p.
- A Driving Assistance System with Hardware Acceleration. – University of Gothenburg, Sweden, 2016.
- Borodaki YuV, Yusupov RM, Palchun BP. The problem of simulation modeling of flaw detection properties of computer infosphere. [In Russian]. Proceedings of the third All-Russian scientific and practical conference “Simulation. Theory and practice". St. Petersburg, 2007; P.87-32.
- Roth A. Implementation and development of Industry 4.0. Fundamentals, modeling and examples from practice. Moscow: Technosphere, 2017; 294 p.
- Kirillov NP. Conceptual model of the object of situational control of the functional state of technical systems. [In Russian]. Artificial intelligence and decision making. 2012; 4: 61-75.
- Mostovoy AYa. Complex technical systems management: design of remote sensing satellite software. [In Russian]. Moscow: Technosphere. 2016; 352 p.
- Kulikov SS. Software testing. Basic course. [In Russian]. Minsk: Four quarters, 2017; 312 p.
- Markov AS. Models of evaluation and planning of software testing according to information security requirements. [In Russian]. Bulletin Bulletin of Bauman Moscow State Technical University. Special issue "Technical means and information security systems". 2011; P.30-103.
- Cortellessa V, Grassi V. A modeling approach to analyze the impact of error propagation on reliability of component-based systems // Lecture Notes in Computer Science (including subseries Lecture Notes in Artificial Intelligence and Lecture Notes in Bioinformatics). 2007. P.140-156.
- Soni R, Preet A. Cognitive approach to root cause analysis for improving quality of life: a case study for IT Industry. // International journal of informative and futuristic research (Online). 2013; 1(1): 8.
- Sunday E. Extension and Modification of Anticipatory Failure Determination Approach Based on I-TRIZ. University of Stavanger, Department of Mechanical and Structural Engineering, June 2014, 106 р.
- Renan Favarão Da Silva, Marco Aurélio De Carvalho. Anticipatory Failure Determination (AFD) for product reliability analysis: A comparison between AFD and Failure Mode and Effects Analysis (FMEA) for identifying potential failure modes, Federal Technological University of Paraná (UTFPR), Curitiba, Brazil, January 2019, 24р. doi: 10.1007/978-3-319-78075-7_12.
- Nassar D. Error Propagation Analysis of Software Architecture Specifications. Communication. 2006; 1: 496-501.
- Lee PA. Fault tolerance, principles and practice / P.A. Lee, T. Anderson // Springer Sci. Bus. Media. 2012; Vol. 3, 320 p.
- Verzola IA Predictive Approach to Failure Estimation and Identification for Space Systems Operations / I. Verzola, A.E. Lagny, J. Biswas // Proc. 13th international conference on space operations. – Pasadena, California, USA, 2014.
- Khater HA. A Proposed Technique for Software Development Risks Identification by using FTA Model / H.A. Khater, A.B. Mohamed, S.M. Kamel // World Acad. Sci. Eng. Technol. Int. J. Comput. Inf. Eng. 2013; Vol. 7, P. 105-111.
- Pentti H, Atte H. Failure Mode and Effects Analysis of Software-Based Automation Systems. STUK-YTO-TR 190. 2002; 36p.
- Zhu YM. Failure-modes-based software reading. 2017; P.7-15.
- Timofeev AN. Why IT projects are falling? [In Russian]. Practice of system design, 2017; P. 2-11.
- CHAOS Report. The Standish Group International, Inc., 2018, 68 p. - Available: https://www.standishgroup.com/news/37
- Vittich VA. Heterogeneous actor and everyday life as key concepts of evergetics. [In Russian]. Samara: Samara Scientific Center of the Russian Academy of Sciences, 2014; 12p.
- Raikov AN. Convergent management and decision support. [In Russian]. Moscow: ICAR Publishing House, 2009; 245 p.
- Raikov AN. Network expert support of solutions [In Russian]. Management of large systems. 2010; Vol. 30.1, P.758-772p.
- Senge PM. Fifth discipline. [In Russian]. Moscow: Olympus-Business. 2003; 408 p.
- Braun W. The System Archetypes by Wiiliam Braun. 2002; 25p.
- Meadows DH. Thinking in Systems. Chelsea Green Publishing. 2008; 240 p.
- Hastie S, Wojewoda S. Standish Group 2015 Chaos Report - Q&A with Jennifer Lynch. OCT 04, 2015. https://www.infoq.com/articles/standish-chaos-2015/.
- Ventzel ES. Theory of Probability. [In Russian]. Textbook. -12th edition. Moscow: Justice, 2018; 658 p.
- Myers GJ. Software reliability. [In Russian]. Moscow: Mir Publishing House, 1980; 359 p.
- Baguli. F. Project Management. [In Russian]. Moscow: Grand-Fair, 2002; 208 p.
- Lipaev VV. Reliability and functional safety of real-time software complexes. [In Russian]. Moscow: Institute of System Programming of the Russian Academy of Sciences, 2013; 207 p.
- ESA PSS 05-11. Guide to software quality assurance.
- McConnell S. How much does a software project cost? [In Russian]. Peter Publisher; 2007. 296 p.
Supplementary files





