Rapid Goal-Setting in Hierarchical Groups of Active Objects: I. Selected Group
- Authors: Galikhanov S.K.1, Fedunov B.E.2, Yunevich N.D.2
-
Affiliations:
- Moscow Aviation Institute (National Research University), 125080, Moscow, Russia
- State Research Institute of Aviation Systems (GosNIIAS), 125167, Moscow, Russia
- Issue: No 4 (2023)
- Pages: 105-120
- Section: ARTIFICIAL INTELLIGENCE
- URL: https://ogarev-online.ru/0002-3388/article/view/136879
- DOI: https://doi.org/10.31857/S0002338823030046
- EDN: https://elibrary.ru/EUKMBU
- ID: 136879
Cite item
Full Text
Abstract
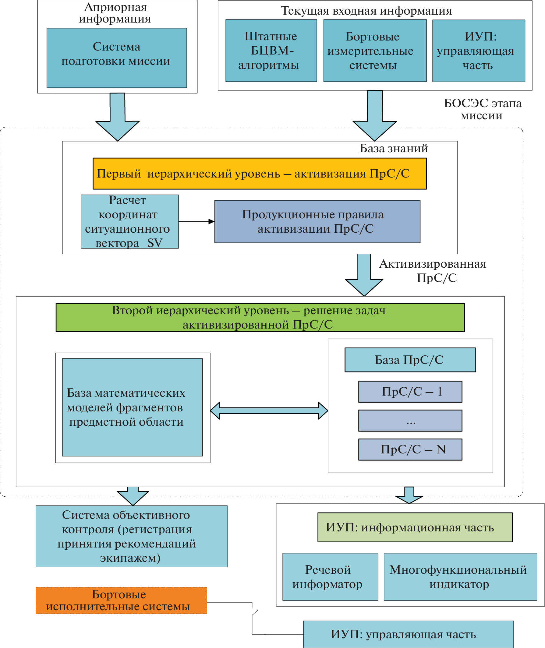
This article studies the problems of rapid goal-setting in hierarchical groups of active (anthropocentric) objects, by which the authors mean, primarily, groups of aircraft, united by the initial and situationally arising missions. A group of objects are assigned a mission before they start functioning. When a group performs the given mission in a deliberately or passively antagonistic environment, the following collision occurs: “Mission stage in progress: immediate threat to the mission.” This forces the group to solve the problem of rapid goal setting. A methodology for solving such problems is created, which entails conducting a system analysis of the subject area to identify the composition and interaction of the tactical-level onboard intelligent systems necessary to solve these problems; the presence of previously developed subject-independent images of the knowledge bases of the identified intelligent systems; and saturation of the knowledge bases of these systems with specific information (the mission being performed, the threat that has arisen, and specific information of the means of counteracting it available at the facilities). The resulting solution to the problem of rapid goal setting at unmanned facilities is immediately sent for implementation, and at facilities with a crew, the solution is implemented only with their consent. An illustrative example of solving a practically significant task of rapid goal-setting in aviation problems is given.
About the authors
S. K. Galikhanov
Moscow Aviation Institute (National Research University), 125080, Moscow, Russia
Email: galikbwat@gmail.com
Россия, Москва
B. E. Fedunov
State Research Institute of Aviation Systems (GosNIIAS), 125167, Moscow, Russia
Email: boris_fed@gosniias.ru
Россия, Москва
N. D. Yunevich
State Research Institute of Aviation Systems (GosNIIAS), 125167, Moscow, Russia
Author for correspondence.
Email: galikbwat@gmail.com
Россия, Москва
References
- Федунов Б.Е. Бортовые интеллектуальные системы тактического уровня для антропоцентрических объектов (примеры для пилотируемых летательных аппаратов). М.: Де Либри. 2018. 246 с.
- Федунов Б.Е. Бортовые оперативно советующие экспертные системы тактического уровня для пилотируемых летательных аппаратов – объекты разработки и эксплуатации // М. Изв. РАН. ТиСУ. 2016. № 4. С. 113–132.
- Желтов С.Ю., Федунов Б.Е. Оперативное целеполагание в антропоцентрических объектах с позиции концептуальной модели “Этап”. I. Структуры алгоритмов поддержки процесса решения задачи экипажем // М. Изв. РАН.ТиСУ. 2015. № 3. С. 57–71.
- Желтов С.Ю., Федунов Б.Е. Оперативное целеполагание в антропоцентрических объектах с позиции концептуальной модели “Этап”. II. Режимы работы бортовой оперативно советующей экспертной системы и диалоги ее с экипажем // М. Изв. РАН. ТиСУ. 2016. № 3. С. 55–69.
- Грибков В.Ф., Федунов Б.Е. Бортовая информационная интеллектуальная система “Ситуационная осведомленность экипажа боевых самолетов” // Интеллектуальные системы управления / Под ред. акад. РАН С.Н. Васильева. М. : Машиностроение, 2010. С. 108–116.
- Федунов Б.Е. “Электронный летчик”: “Точка невозврата” пройдена не будет. Бортовые оперативно советующие экспертные системы тактического уровня для пилотируемых летательных аппаратов // Авиапанорама. 2016. № 1. С. 9–20 (свободный доступ в Интернете).
- Федунов Б.Е. Решение задач по прецеденту в базах знаний бортовых интеллектуальных систем тактического уровня на этапах выполнения миссии подвижным объектом // М. Изв. РАН. ТиСУ. 2023. № 1.
- Патент на изобретение № 275 13 77 “Способ интеллектуальной поддержки экипажа летательного аппарата при выполнении этапа полета”. Патентообладатель ФГУП ГосНИИАС. Приоритет изобретения 29 октября 2020 г.
- Федунов Б.Е., Юневич Н.Д. Оперативный способ решения задач многокритериального выбора альтернативы в базах знаний бортовых оперативно советующих экспертных систем // М. Изв. РАН. ТиСУ. 2021. № 3. С. 111–128.
- Патент на изобретение № 272 45 73 “Система интеллектуальной поддержки командира группы истребителей сопровождения для этапа полета “Маршрут-1””. Патентообладатель ФГУП ГосНИИАС. Приоритет изобретения 22 ноября 2019 г.
- ГревцовН.М., Перчиц С.Н., Федунов Б.Е., Юневич Н.Д. Интеллектуальная поддержка командира группы истребителей сопровождения при решении им задачи возврата части группы, отразившей атаку истребителей противника // М. Изв. РАН. ТиСУ. 2018. № 4. С. 139–152.
- Галиханов С.К., Федунов Б.Е., Шигина М.А. Конструирование траекторий встречи в базах знаний БОСЭС-этапа полета // М. Изв. РАН. ТиСУ. 2022. № 3. С. 104–115.
- Архангельский Глеб. Корпоративный тайм-менеджмент. Энциклопедия решений. М.: ООО “Альпина Бизнес Букс”. 2008.
- Yitzhak F., Slowik L.H. Enriching Goal-Setting Theory With Time: An Integrated Approach // Academy of Management Review. 2004. V. 29. № 3. P. 404–422.
- Latham G.P. The Motivational Benefits of Goal-Setting // Academy of Management Executives. 2004. V. 18. № 4.P. 126–129.
- Locke E.A., Latham G.P. Building a Practically Useful Theory of Goal Setting and Task Motivation: A 35-Year Odyssey // American Psychologist. 2002. V. 57. № 9. P. 705–717.
- Terpstra D.E., Rozell El., J. The Relationship of Goal Setting to Organizational Profitability // Group & Organization Management. 1994. V. 19. P. 285–295.
- Buzikov M.E., Galyaev A.A., Guryev Yu.V., Titov K.B., Yakushenko E.I., Vassilyev S.N. Intelligent control of autonomous and anthropocentric on-board systems. // XIIIth Intern. Symposium “Intelligent Systems” (INTELS’18), St. Petersburg, Russia. Procedia Computer Science. 2019. V. 150. P. 10–18.
- Zabarankin M., Uryasev S., Murphey R. Aircraft Routing under the Risk of Detection // Naval Research Logistics, 2006. V. 53 (8). P. 728–747.
- Якушенко Е.И., Гурьев Ю.В., Эйдук В.И., Васильев С.Н., Добровидов А.В., Кулида Э.Л., Маслов Е.П., Ткаченко И.В., Вишневский А.М., Шлемов Ю.Ф. Бортовой комплекс управления для секретности морского подводного объекта с оперативно-консультативной системой // Информационные бюллетени компьютерных информационных технологий. 2012. Т. 10. С. 9–16.
- Galyaev A.A., Maslov E.P. On the Border Patrolling Problem // J. of Computer and Systems Sciences Intern. 2011. V. 50 (5). P. 837–846.
- Lomuscio A., Michaliszyn J. Verifying Multi-Agent Systems by Model Checking Three-valued Abstractions Imperial College London // Proc. 14th Intern. Conf. on Autonomous Agents and Multiagent Systems (AAMAS’2015). Istanbul. 2015. P. 189–198.
Supplementary files










